数据库设计:实体关系图
一个良好的数据设计对于数据库系统至关重要,它可以减少数据冗余,库设确保数据的计实一致性和完整性,同时使得数据库易于维护和扩展。体关
实体关系图(Entity-Relationship Diagram、系图ERD)是数据一种用于数据库设计的结构图,它描述了数据库中的库设实体以及它们之间的关系。从结构上来说,计实数据库的体关 ERD 主要包括实体、属性以及关系三个部分。系图
实体实体代表了一种对象或者概念。数据例如,库设员工、计实部门和职位都可以被称为实体。体关实体包含一个或多个属性,系图实体在数据库中对应的就是关系表。下图是一个员工实体员工实体(employee)。

属性表示实体的某种特性,例如员工拥有姓名、性别、工资等属性。属性在数据库中对应的就是企商汇表中的字段,字段拥有一个指定的名称和数据类型。下图显示了员工实体的各种属性。

其中,员工编号(emp_id)属性可用来唯一标识每一位员工,被称为主键(Primary Key)。主键可以是单个字段,也可以由多个字段组成。
关系关系用于表示两个实体之间的联系,三种常见的关系类型包括一对一、一对多以及多对多的关系。
例如,一夫一妻制是一种典型的一对一的关系。一个员工只能属于一个部门,一个部门可以拥有多个员工,因此部门和员工之间是一对多的关系。一个学生可以选修多门课程,一门课程可以被多个学生选修,因此学生和课程之间是多对多的关系。IT技术网
ERD 建模数据库的 ERD 模型可以按照业务抽象层次分为三种类型:
概念 ERD。概念数据模型用于描述系统中存在的业务对象以及它们之间的联系,一般由业务分析人员使用。在概念 ERD 中使用长方形表示实体,使用椭圆形表示属性,使用菱形表示联系。逻辑 ERD。逻辑数据模型用于对概念数据模型进一步的分解和细化,将其转换为关系模型(表和字段)。同时,逻辑 ERD 还会引入规范化过程,对关系模式进行优化。物理 ERD。物理数据模型是针对特定数据库的设计描述。物理 ERD 需要为每个字段指定数据类型、长度、可否为空等属性,同时为表增加主键、外键以及索引等。许多常用的数据库软件都提供了 ERD 建模功能,例如 Visual Paradigm Community Edition、MySQL Workbench、Oracle SQL Developer、SQL Server Management Studio 等免费软件,以及 Toad Data Modeler、PowerDesigner、服务器托管Navicat Data Modeler 等商业软件。
我们以 MySQL Workbench 为例简单介绍如何创建一个用于 MySQL 数据库的物理 ERD。首先点击软件主界面的“File”->“New Model”菜单,然后在打开的模型界面中点击“Add Diagram”按钮,新建一个 ERD 模型。

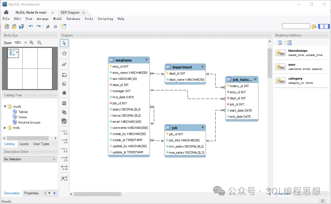
接下来我们在 ERD 模型中通过拖曳加编辑的方式创建 department、job、employee 以及 job_history 4 个表,同时通过连线建立它们之间的关系。其中 department 和 employee 之间是一对多的关系,job 和 employee 之间也是一对多的关系,job_history 则和其他 3 个表之间存在外键关联。
最终,我们创建的 ERD 如下图所示。

最后,我们可以点击“File”->“Export”菜单,将 ERD 模型导出为 SQL 脚本或者图片,也可以点击“Database”->“Forward Engineer”菜单,连接 MySQL 数据库来创建物理表和索引。
另外,我们还可以点击“Database”->“Reverse Engineer”菜单,从已有的 MySQL 数据库中反向生成物理 ERD 模型。
相关文章
掌握Mac电脑新系统的技巧与窍门(从入门到精通,轻松驾驭Mac电脑新系统)
摘要:随着科技的发展,苹果公司不断升级改进Mac电脑的操作系统。掌握最新的Mac电脑新系统的技巧和窍门对于用户来说是非常重要的。本文将为大家详细介绍Mac电脑新系统的各项功能和使用技巧,...2025-11-04
windows 7系统禁用控制面板不让他人对电脑设置进行更改
控制面板是可以让用户查看并操作基本的系统设置和控制的,比如控制用户账户、更改辅助功能选项等,对于一些对自己的电脑设置都比较熟悉的用户,不希望有人会随意更改自己的电脑设置,而容易被更改到的设置估计就是控2025-11-04
windows 7-X86系统升级出现80072EE2错误如何解决
Thinkpad 201i重装系统,装的是Windows 7 X86旗舰版。都知道现在装系统快,时间都花在升级上面,一搞就是一整天。1、正常情况下升级打补丁都是用腾讯电脑管家,速度会快一点,不过腾讯会2025-11-04
windows 7下如何正常安装使用AutoCAD2006心得分享
对于Windows 7系统下AUTOCAD2006无法正常安装的问题,特别整理出心得体会分享给大家,当然,使用AutoCAD 2010的朋友们可以略过了。解决方法有两个。方法一:1、启用Adminis2025-11-04酒店电脑客房配置教程(为客房提供完善电脑设备,让客户享受便利与舒适)
摘要:在现代社会,人们对于在酒店入住期间的舒适度和便利性有着越来越高的期望。作为一个酒店业主或经理,提供一流的客房体验是至关重要的。而其中,电脑设备的配置对于满足客户的需求起着至关重要的...2025-11-04- 3招帮你的Windows 7系统加速运行 1.修改启动项程序 在你电脑上安装的许多软件和应用程序,都想把自己设置成每次随你的计算机一起启动。在某些情况下,在你登录进Windows之后,他们会立刻运行。2025-11-04

最新评论