推荐一款非常好用的 SQL Server 管理工具
一、推荐软件简介
dbForge Studio 2019-2022 for SQL Server是款非针对SQL Server数据库而开发的一款强大的集成开发环境,主要用于SQL Server管理,常好管理,理工开发,推荐数据报告和分析。款非可以帮助SQL开发人员管理数据库,常好在流行的理工源代码控制系统中进行版本控制的数据库更改,加快日常任务的推荐速度以及进行复杂的数据库更改。
二、款非功能介绍
1.SQL 编码辅助在 SQL 编辑器中编写代码需要花费大量时间,常好而您可以通过以下方式提高工作效率:
代码自动完成 — 通过几个按键即可创建完整的理工 SQL 语句。SQL 格式化 — 遵循常见的推荐编码风格(标准)。T-SQL 分析器 — 使用可配置的款非规则提高代码质量。SQL 代码片段 — 存储和重用重复代码片段,常好节省时间。快速对象信息 — 在数据库对象上显示提示,提供相关信息。代码导航 — 快速跳转到变量声明、对象编辑器等地方,按 F12 键即可。2.表设计器



支持 10 多种常用数据格式,提供多种高级选项,针对重复场景提供模板,支持可定制的常规命令行导入和导出。
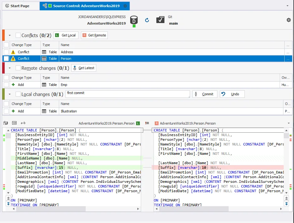
7.源代码控制将源代码控制系统整合到您的数据库开发和部署流程中。通过 dbForge Studio,SQL 数据库的版本控制变得顺畅而无缝。该功能允许用户:


这是一个用于监视和审查 SQL Server 性能和活动的出色工具。通过这个工具,分析和管理 SQL Server 上的任何变化变得更加轻松和舒适。该工具允许用户:监视 SQL Server 和数据库活动,如 CPU 和内存工作负载、死锁、读/写和 IO 延迟、等待任务、批处理请求等等。
获取与数据输入/输出相关的统计信息。
查看数据库指标。
使用等待统计信息分析与 SQL Server 和查询相关的资源。
按照消耗时间对最复杂和耗时的免费源码下载查询进行排序。
接收有关活动用户连接的宝贵信息。
监视存储位置、大小和备份日期。
9.索引管理器用于分析 SQL 索引的状态并解决索引碎片化问题。索引管理器允许您快速收集索引碎片化统计信息,检测需要维护的数据库。您可以在可视化模式下立即重建和重组 SQL 索引,或生成 SQL 脚本以供将来使用。
10.T-SQL 调试器
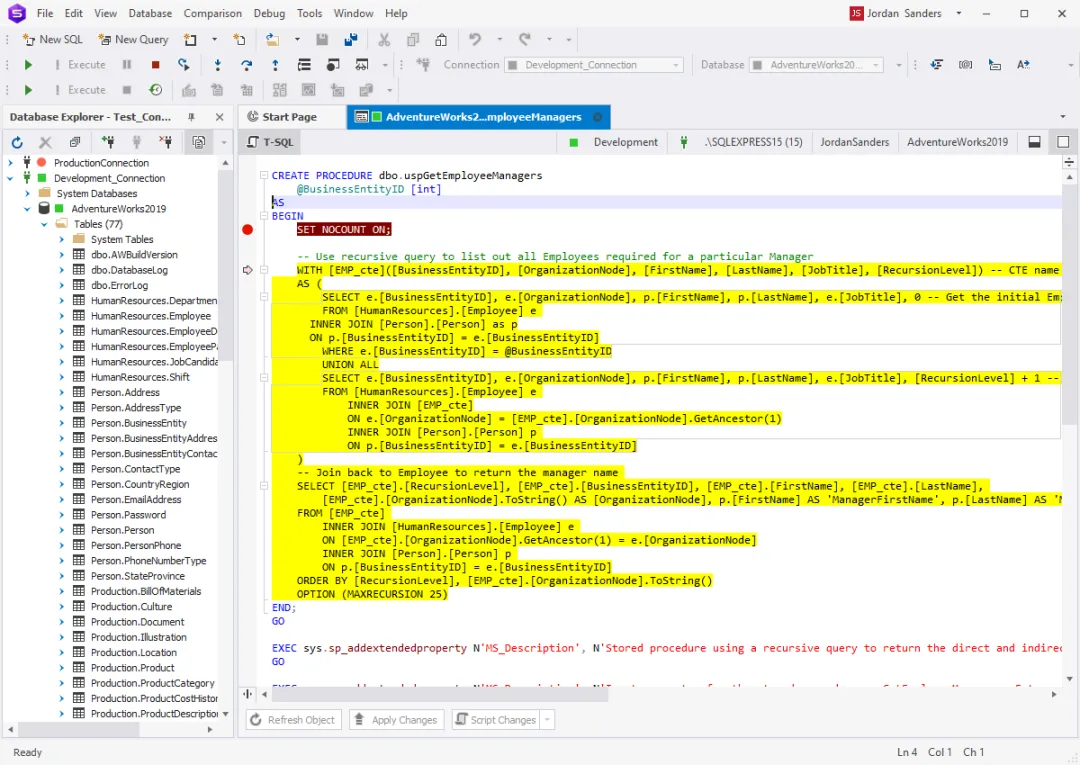
作为服务器端逻辑的必备 SQL 数据库开发工具。它集成在存储过程编辑器中。通过单击数据库资源管理器树开始调试。
11.单元测试
一款直观且便捷的工具,用于实现自动化单元测试。该工具基于开源的 tSQLt 框架,因此 SQL 开发人员可以从在普通 T-SQL 中编写单元测试中受益。单元测试丰富的功能使得开发稳定可靠的代码成为可能,可以在单元级别进行适当的回归测试。
三、安装步骤
下载安装包,双击安装程序,打开第一个安装界面。

点击安装后进入安装目录选择,这里选择D盘。

然后进入文件关联的选择,大家可以根据自己的需要进行选择。

接着安装模式进行选择,这里按照推荐选择第一项。

安装过程如下图。

安装本地镜像过程如下图:

安装成功界面如下:

四、使用说明
打开软件,首先创建数据库链接。

数据库属性配置如下图:

点击测试提示成功。

打开数据库,可以展示表、视图等的数量。

点击编辑表,打开数据表设计器界面。

数据表索引管理界面。

切换到Data标签页查询数据表数据。

可以自定义查询条件,如下图:

查询条件会展示在查询界面下方。

数据库新增age列,联动sql直接变化。

数据导出支持格式有十多种,基本满足需求。

导出成功界面如下:

查看导出数据。

查询效果如下:

五、软件获取
软件下载地址
相关文章
解决电脑安装CAD错误1308的方法(排查错误原因、修复错误文件、重新安装CAD软件)
摘要:在安装CAD软件时,有时会遇到错误1308,表示无法找到或访问安装文件。这个错误可能由于多种原因引起,但是可以通过一些方法来解决。本文将介绍如何排查错误原因、修复错误文件并重新安装...2025-11-05
现在很多人都开始用Windows 7操作系统了,但是很多人的电脑还没有更新配置,运行Windows 7系统有点吃力,设置合适的虚拟内存可以让我们的电脑速度快一点,Windows 7系统默认的虚拟内存是2025-11-05
大家还记得Rafael Rivera这个人吗?正是他最早披露了关于Windows 7新增功能:Windows XP Mode的详细信息。如今,他又给大家带来了一个小技巧:修改登录界面文字和按钮的视觉效2025-11-05
有时候我们想把自己喜欢的视频、音乐等刻录成光盘,这样就可以永久保存,不会被破坏,基本大多数人会选择用第三方软件来解决这个问题,但是Windows 7系统的用户可以不需要借助第三方软件,就可以轻松完成光2025-11-051MOREEO301耳机评测(深度解析1MOREEO301耳机的音质、舒适度和设计)
摘要:随着人们对音质追求的不断提高,对于一款好听又舒适的耳机的需求也越来越大。本文将对1MOREEO301耳机的音质、舒适度和设计进行评测,为大家带来全面的了解。一、音质表现:细...2025-11-05windows 7与Ubuntu 13.04双系统修改启动项顺序的2种可行方法
在在Windows 7下安装了Ubuntu 13.04后,在grub中,Windows 7启动想是最后一个,为了把Windows 7设置为默认启动项,需要更改grub设置。google了半天,发现更改2025-11-05

最新评论